8 (800) 200-08-60
sales.r@softline.com

ИП Дмитрий Богданов Стокс (лицензия Онлайн), 10 рабочих мест, на 3 месяца

Производитель: ИП Дмитрий Богданов

Скачать прайс-лист ИП Дмитрий Богданов

Нажимая «Скачать», я соглашаюсь с Политикой конфиденциальности и даю согласие на обработку персональных данных.

Этот сайт защищен SmartCaptcha от Yandex Cloud - Уведомление об условиях обработки данных

ИП Дмитрий Богданов Стокс (лицензия Онлайн), 10 рабочих мест, на 3 месяца

    • Коротко о товаре

      • Срок действия: 3 мес.
      • Тип лицензии: полная версия
      • Минимальная покупка: от 1 шт.
  • Основные характеристики

    • Версия Лицензия Онлайн
    • Способ доставки Электронный
    • Тип лицензии Полная версия
    • Срок действия 3 мес.
    • Тип организации Коммерческая

    Доставка и логистика

    • Особенности доставки Срок доставки: 1-3 раб.дн. Softline.

    Информация на сайте ни при каких условиях не является публичной офертой, определяемой положениями статьи 437(2) ГК РФ. Рекомендуем при покупке проверять наличие желаемых функций и характеристик. Описание, технические характеристики, комплектация и внешний вид продукта могут отличаться от заявленных или могут быть изменены производителем без предупреждения

  • Пока нет оценок
  • Описание

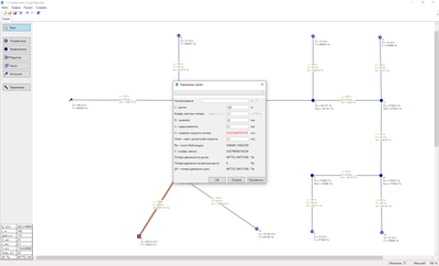
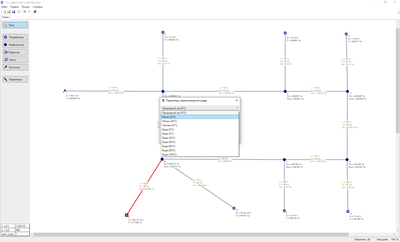
    Программный продукт «Стокс» используется при проектировании водопроводов, газопроводов и других инженерных сетей. Решение позволяет рассчитывать как тупиковые, так и кольцевые сети. Результаты расчета помогают выбрать диаметры труб, насосы, компрессоры, устройства редуцирования.

    Программа решает следующие задачи:

    • гидравлический расчет трубопроводов при изотермическом однофазном течении газов или жидкостей;
    • подбор диаметров труб, необходимых для пропуска заданных расходов.

    Исходные данные для расчетов:

    • вязкость и плотность перекачиваемой среды при нормальных условиях;
    • расходы потребителей;
    • диаметры, длины, шероховатости труб, максимально допустимая скорость течения;
    • выходные давления источника, насосов и редукторов;
    • минимальные и максимальные допустимые давления на потребителях;
    • геодезические отметки узлов сети.

    Результаты расчетов:

    • скорость перекачиваемого продукта в трубах, потери давления на трение и разницу высот;
    • расходы в узлах и трубах;
    • давления в узлах сети;
    • предусмотрена цветовая индикация ошибок – выхода давления, расхода и скорости за заданные пределы.
  • Характеристики

    • Версия Лицензия Онлайн
    • Способ доставки Электронный
    • Тип лицензии Полная версия
    • Срок действия 3 мес.
    • Тип организации Коммерческая
  • Отзывы

    Как бы вы оценили продукт?

Товара временно нет в наличии. Вы можете выбрать похожие товары из этой категории Строительное программное обеспечение

Будьте в курсе самых выгодных предложений!

Нажимая «Подписаться», я соглашаюсь с Политикой конфиденциальности, даю согласие на обработку персональных данных и получение информационных рассылок. Этот сайт защищен SmartCaptcha от Yandex Cloud - Уведомление об условиях обработки данных

Статусы от партнеров

Товар добавлен в корзину

Перейти в корзину

Товар добавлен к сравнению

Ссылка скопирована

Новый отзыв

Как бы вы оценили продукт?

Нажимая «Отправить», я соглашаюсь с Политикой конфиденциальности и даю согласие на обработку персональных данных.

Этот сайт защищен SmartCaptcha от Yandex Cloud - Уведомление об условиях обработки данных

Спасибо за отзыв, после модерации он появится на сайте.
Анастасия Колосова
Нужна помощь? Анастасия Колосова